Understanding Node.js Single-Threaded Runtime: A Guide for JavaScript Developers
In many organizations, software development is often treated as an isolated process:
- The development team builds the project and delivers it to the customer.
- Sometimes, the DevOps team takes over for deployment and server-side configurations.
- Developers rarely consider how their programs execute on the server, how memory is managed, or how each piece of code impacts real-world performance.
The goal of this article is to encourage developers to think like server architects, understanding how, where, and when each piece of code executes on the server.
What is Node.js?
Node.js is a runtime environment that executes JavaScript code using the V8 engine (provided by Google). A runtime environment exists while a program is running, sitting between your code and the operating system, providing all the resources needed to execute programs.
What Node.js Provides
- Execution engine
- Memory management
- I/O handling
- Standard libraries
- Thread/task scheduling
- Error handling
- Security boundaries
Single-Threaded Architecture in Node.js
The V8 engine is single-threaded, meaning it executes one task at a time.
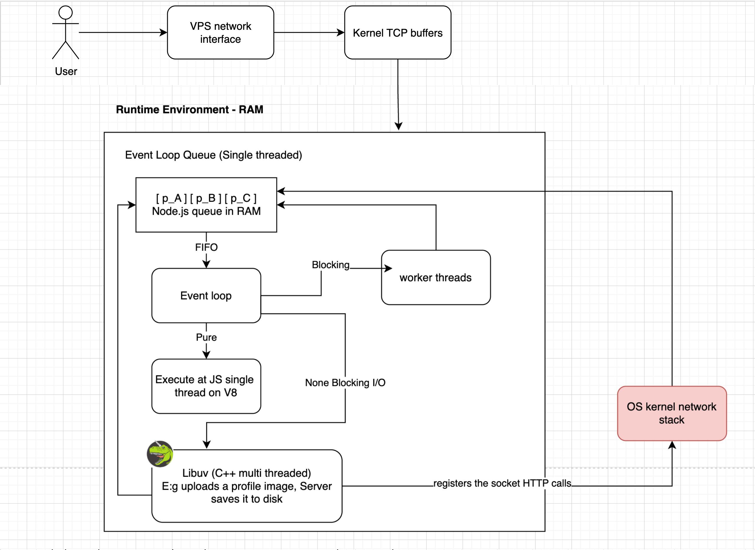
How Requests Flow
When a user visits a website, the request reaches the VPS (server) and is stored in the Kernel TCP buffers. Node.js is loaded into RAM, providing the runtime environment and V8 engine. The request reaches your JavaScript program. Node.js stores events in a queue, and the event loop picks one event at a time in FIFO order.
Event Loop and Asynchronous Execution
“For many asynchronous I/O operations (especially network requests), Node.js uses the OS’s non‑blocking I/O mechanisms, and Libuv monitors their completion. Only certain operations (like filesystem or CPU‑heavy crypto tasks) are offloaded to Libuv’s internal thread pool.”
console.log("Start");
setTimeout(() => {
console.log("Async Task Done");
}, 1000);
console.log("End");
// Output:
// Start
// End
// Async Task Done
Here, setTimeout is asynchronous. Node.js hands it to
Libuv, which schedules it outside the main thread, then puts the result
back in the queue for the event loop to process.
Node.js Queue in RAM
All tasks—whether handled by V8 directly or by workers/Libuv—are added to a Node.js queue in RAM.
- Once a worker completes a task, its result goes back into the queue.
- Once Libuv completes a task (like an API fetch), the response is added to the queue.
- The event loop then picks tasks one by one, completing each.
This is the core of Node.js’s single-threaded execution model.
Concurrency in Node.js
Even though V8 executes tasks one at a time, Node.js can handle thousands of concurrent operations. Libuv is multi-threaded and manages tasks like:
- Fetching API requests
- Saving files to disk
- Other I/O operations
By default, Libuv uses 4 threads, but this can be configured. No matter how many users connect, CPU cores, or RAM you have, V8 always executes JavaScript code one task at a time. Concurrency comes from Libuv handling I/O in parallel.
Why This Matters
- Writing efficient code
- Optimizing application performance
- Avoiding blocking operations
- Designing scalable server applications
What if Blocking
worker_threads is a built-in module in Node.js
Key points
- Introduced in Node.js v10.5.0 (stable since v12).
- Allows you to create separate threads for running JavaScript code in parallel.
- Useful for CPU-heavy tasks that would block the main V8 thread
- Useful for CPU-heavy tasks that would block the main V8 thread. Part of core Node.js — no installation needed
console.log("Start");
const { Worker } = require('worker_threads');
const worker = new Worker(`
const { parentPort } = require('worker_threads');
let sum = 0;
for (let i = 0; i < 1e8; i++) { sum += i; }
parentPort.postMessage(sum);
`, { eval: true });
worker.on('message', (result) => console.log('Result from worker:', result));
console.log('Main thread continues...');
In situation like JSON.parse(hugeString), the program will be blocked
Summary
- Node.js is a runtime environment executing JavaScript on V8.
- V8 engine is single-threaded: it processes one task at a time.
- The event loop manages tasks in a queue using FIFO order.
- Libuv handles asynchronous tasks using multiple threads, enabling concurrency.
- Understanding this architecture helps developers write high-performance applications.